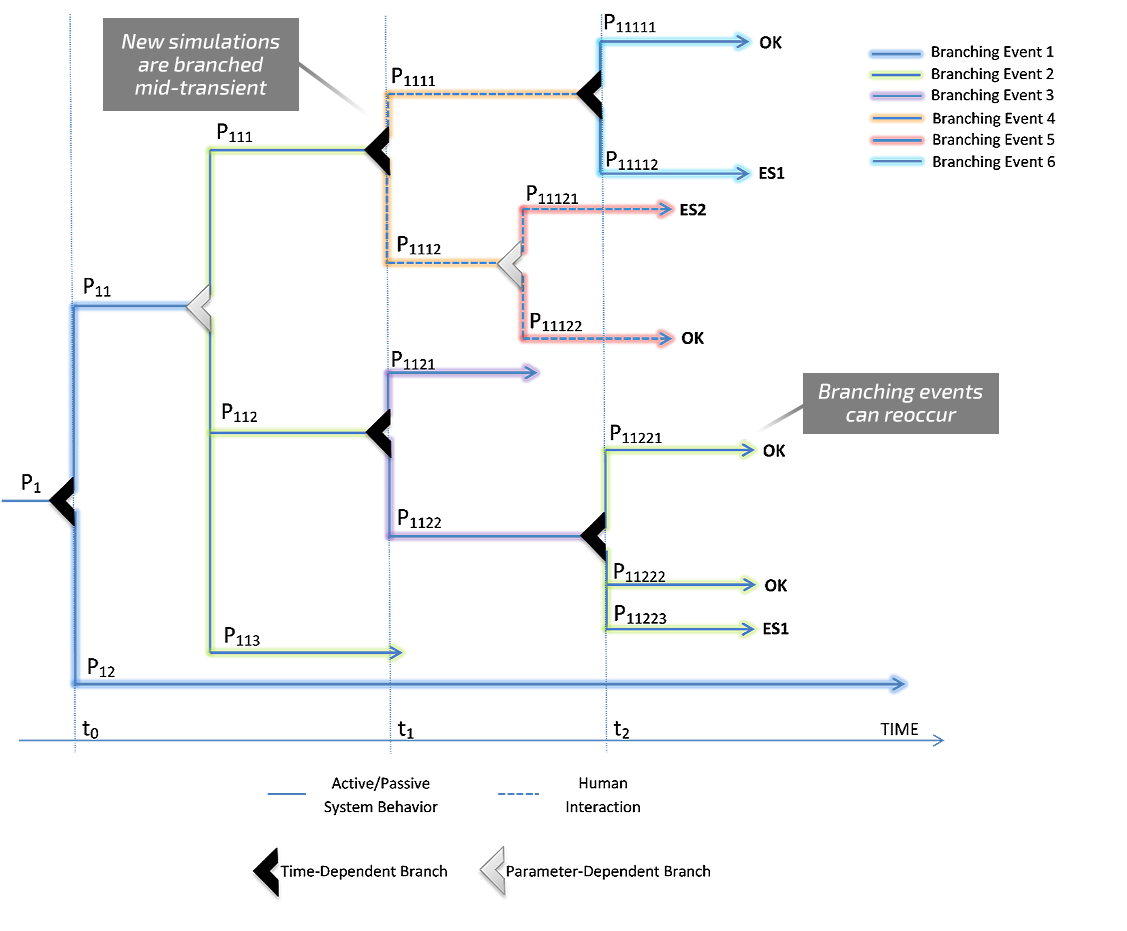
Two limitations of traditional Event Tree / Fault Tree (ET/FT) PRA are that the order of events is determined by the analyst a priori and that the effects of event timing are not explicitly captured [1]. The lack of a timing consideration also affects the handling of logic loops in which a system may transition between states multiple times depending on physical conditions. While there are numerous Dynamic Probabilistic Risk Assessment (DPRA) methodologies that attempt to solve these weaknesses, ADAPT uses the Dynamic Event Tree (DET) approach as shown below.
One advantage of the DET approach is its direct integrability into existing ET/FT PRA [1]. Subjectivity in the ordering of events is reduced under the DET approach by using the output of a dynamic system model (simulator) to inform the branching. Branching conditions are triggered by the existence of a relevant system state in the simulator and therefore only occur when physically appropriate.
(Click image for better view)
[1] T. Aldemir, “A survey of dynamic methodologies for probabilistic safety assessment of nuclear power plants”, Annals of Nuclear Energy, vol.52, pp.113-124, Feb 2013. [Online]. Available: http://dx.doi.org/10.1016/j.anucene.2012.08.001
